
前几天,一位老铁跑来问我:老田,Win10于北京时间2025年10月14日15:00停止更新了,那我们还能继续用吗?
说实话,有这样疑问的,不止这位老铁,在他之前我就遇到了不少。那么,我这里可以很确认地告诉大家,没有任何问题,可以放心用。Win7,甚至更早的XP,都有人还在用,没有任何问题,更别说Win10了。

之后,老铁又问了我一个问题:既然Win10停止更新了,说明微软逼着我们更新换代了,我觉得,还是跟上时代步伐,换吧!重装个系统倒是也不复杂,问题在于,装完系统之后,重新安装软件和驱动,拷贝资料比较耗费时间。不知道老田你有没有办法,可以保留这些软件和驱动,以及资料吗?
这老铁还真问对人了,老田还真有办法。老田家里电脑多,并且不同电脑用了不同的方式升级Win11系统,以下方式都是老田试验过的,大家可以选择认为合适的使用。
1.重装
这个方式,是不满足老铁需求的,因为重装之后C盘里的文件就清空了。不过,对于一些里面没有什么资料的电脑,可以这么干,主要是速度快。
我家里老父亲斗地主的电脑,我就是这么干的,重装之后装了个QQ,下载了个游戏大厅,账号登录上去,该有的东西就都有了。
至于怎么给电脑重装系统,大家可以翻看老田之前的文章。
2.系统更新
这个方式,满足老铁的需求,操作也非常简单。但是,没有普遍性,有些电脑,没办法直接更新系统。
老田自己的电脑,配置比较高,硬件都满足Win11的要求。2025年10月25日电脑右下角跳出了更新提示,打开之后就直接出现了升级Win11的选项,点了一下“下载并安装”之后,就自己升级好了。

当然,如果电脑没有这个提示,也可以自己打开系统更新面板查看,具体步骤如下:开始→设置(快捷键Win+R)→更新和安全,检查更新。看看里面有没有直接升级到Win11这个选项,有的话,点下载并安装,之后什么都不用管,等着完成之后重启电脑就完成了。
但是,如果你在检查更新里面,找不到这个升级到Win11的选项,那就说明这个方式是不适用的。
下面就来教大家三种普遍适用的方法。咱也要说明一下,其实这方法,是微软官方的,是人家的研发人员开发出来的,老田只是教大家如何使用,不敢抢人家微软的功劳。
老田家里的其他电脑,就是用下面这几种方式完成升级的。
首先,登录微软官方网站,找到Win11下载界面。如果怕通过搜索引擎找到的是钓鱼网站,可以直接输入网址:https://www.microsoft.com/zh-cn/software-download/windows11

以上是微软下载Win11界面,里面就包含了这三种方法:
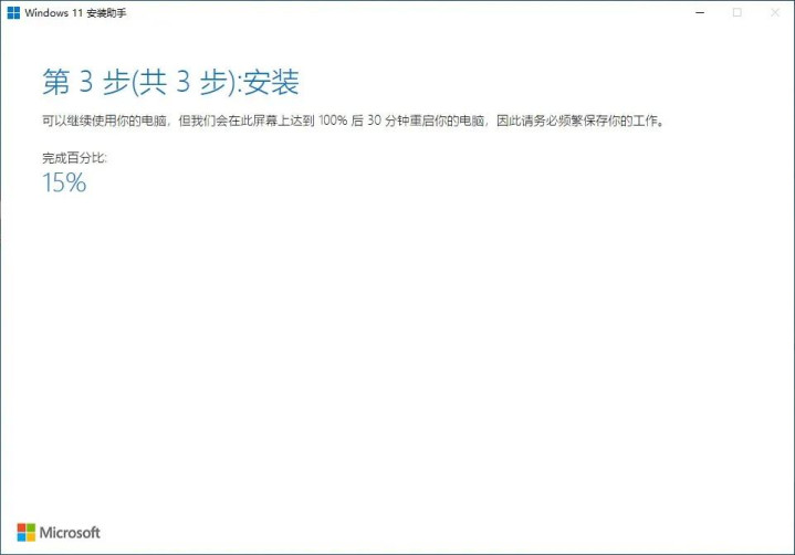
3.Win11安装助手
打开运行,出现如下界面:

选择接受并安装,跳转到如下界面:

然后就不用管了,会自动跳转步骤2和步骤3:


安装完成之后,对电脑进行重启,就完成更新了。当然,如果不进行任何操作,30分钟之后,电脑会自己重启,完成更新:

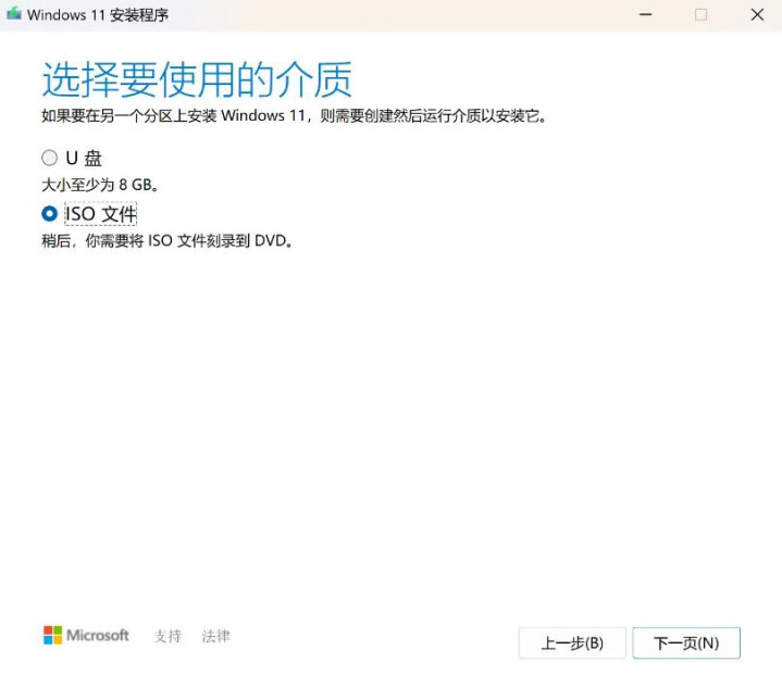
4.创建 Windows 11 安装媒体
打开运行,出现如下界面:

选择接受之后,跳转如下界面:



下载完成之后,会自动创建Win11介质,界面如下:

等待介质创建完成,之后点击“完成”,保存介质以后使用或者直接点开页面中介质保存的位置,界面位置如“C:\新建文件夹\Windows.iso”:

打开保存的文件夹,右键点选ISO文件并选择“装载”:

装载后会自动弹出“DVD驱动器ESD-ISO”界面,点选运行“setup”运行安装程序,进入安装界面:


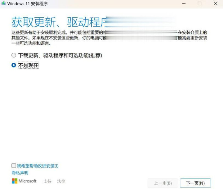
将选项改为“不是现在”,并点击下一页,此时会进入转圈加载过程,耐心等待完成,进入如下界面:

选择“接受”,跳转准备就绪界面:

更改要保留的内容选项里面,默认的是“保留个人文件和应用”,不需要修改。点击“安装”之后,便进入安装界面:

等待完成,电脑重启之后,完成Win11系统升级。
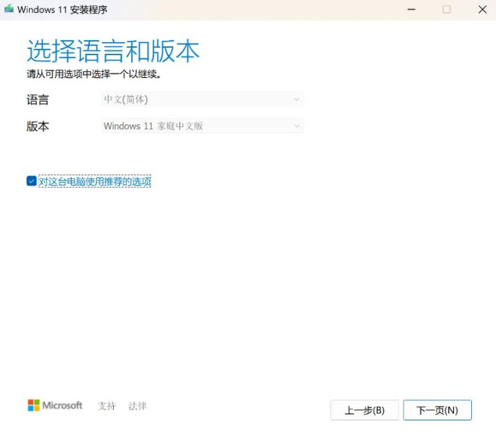
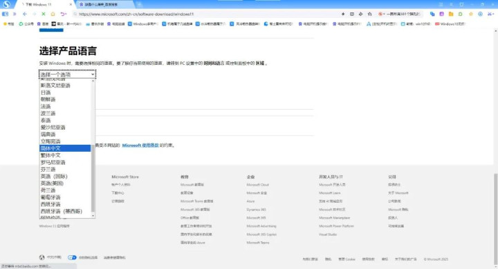
5.下载适用于 x64 设备的 Windows 11 磁盘映像 (ISO)

完成选择之后,会跳转到语言选择界面,找到简体中文。当然,这是针对正常国内习惯使用简体中文的用户,如果习惯使用其他语言,对应进行选择就行:


点击“64位 下载”,然后等着下载完成。这个过程的时间可能比较长,具体时间跟下载的网速有关。
打开下载好的文件,界面如下:

找到setup并运行,进入如下界面:


选择“不是现在”,并点击下一步,跳转如下界面:

点击“接受”,跳转如下界面:

这里默认的系统覆盖模式,就是保留个人文件和应用,可以不用操作,直接选择安装。如果不是这个,可以点击“更改要保留的内容”进行选择,界面如下:


之后,就不用管了,等着安装完成,电脑多次重启之后,就完成了升级。

可以看到,完成升级之后,电脑里所有的文件、资料、软件、设置都没有发生改变,Windows的激活方式,也没有发生变化。
Powered by 分析足球反波胆是否真实可靠 @2013-2022 RSS地图 HTML地图